目录
1、spring的概述
- 三层架构
- spring是什么
- spring的优势
- spring体系结构
2、IoC 的概念和作用
- 什么是程序的耦合
- 程序的耦合及解耦
- 解决程序耦合的思路
- 工厂模式解耦
- 控制反转-Inversion Of Control
3、spring中的IOC
- spring开发包
- Spring工厂类的结构图
- BeanFactory :老版本的工厂类(多例对象适用)
- ApplicationContext :新版本的工厂类(单例对象适用 采用此接口)
- IOC 中 bean 标签和管理对象细节
- bean标签
- bean的作用范围和生命周期
- 创建Bean的三种方式
4、依赖注入(Dependency Injection)
- 构造函数注入
- set 方法注入(常用)
- 注入集合属性(本质还是调用 set 方法)
1、spring 的概述
三层架构

spring 是什么
Spring 是分层的 Java SE/EE 应用 full-stack 轻量级开源框架,以 IoC(Inverse Of Control:反转控制)和 AOP(Aspect Oriented Programming:面向切面编程)为内核,提供了展现层 SpringMVC 和持久层 Spring JDBC 以及业务层事务管理等众多的企业级应用技术,还能整合开源世界众多著名的第三方框架和类库,逐渐成为使用最多的 Java EE 企业应用开源框架。
spring 的优势
方便解耦,简化开发
通过 Spring 提供的 IoC 容器,可以将对象间的依赖关系交由 Spring 进行控制,避免硬编码所造成的过度程序耦合。用户也不必再为单例模式类、属性文件解析等这些很底层的需求编写代码,可以更专注于上层的应用。
AOP 编程的支持
通过 Spring 的 AOP 功能,方便进行面向切面的编程,许多不容易用传统 OOP 实现的功能可以通过 AOP 轻松应付。
声明式事务的支持
可以将我们从单调烦闷的事务管理代码中解脱出来,通过声明式方式灵活的进行事务的管理,提高开发效率和质量。
方便程序的测试
可以用非容器依赖的编程方式进行几乎所有的测试工作,测试不再是昂贵的操作,而是随手可做的事情。
方便集成各种优秀框架
Spring 可以降低各种框架的使用难度,提供了对各种优秀框架(Struts、Hibernate、Hessian、Quartz 等)的直接支持。
降低 JavaEE API 的使用难度
Spring 对 JavaEE API(如 JDBC、JavaMail、远程调用等)进行了薄薄的封装层,使这些 API 的使用难度大为降低。
Java 源码是经典学习范例
Spring 的源代码设计精妙、结构清晰、匠心独用,处处体现着大师对 Java 设计模式灵活运用以及对 Java 技术的高深造诣。它的源代码无意是 Java 技术的最佳实践的范例。
Spring:SE/EE 开发的一站式框架:有 EE 开发的每一层解决方案。
- WEB 层 :SpringMVC
- Service 层 :Spring 的 Bean 管理,Spring 声明式事务
- DAO 层 :Spring 的 Jdbc 模板,Spring 的 ORM 模块
spring 体系结构

2、IoC 的概念和作用
什么是程序的耦合
耦合性(Coupling),也叫耦合度,是对模块间关联程度的度量。耦合的强弱取决于模块间接口的复杂性、调用模块的方式以及通过界面传送数据的多少。模块间的耦合度是指模块之间的依赖关系,包括控制关系、调用关系、数据传递关系。模块间联系越多,其耦合性越强,同时表明其独立性越差( 降低耦合性,可以提高其独立性)。耦合性存在于各个领域,而非软件设计中独有的,但是我们只讨论软件工程中的耦合。在软件工程中,耦合指的就是就是对象之间的依赖性。对象之间的耦合越高,维护成本越高。因此对象的设计
应使类和构件之间的耦合最小。软件设计中通常用耦合度和内聚度作为衡量模块独立程度的标准。 划分模块的一个准则就是高内聚低耦合。
它有如下分类:
(1) 内容耦合。当一个模块直接修改或操作另一个模块的数据时,或一个模块不通过正常入口而转入另一个模块时,这样的耦合被称为内容耦合。内容耦合是最高程度的耦合,应该避免使用之。
(2) 公共耦合。两个或两个以上的模块共同引用一个全局数据项,这种耦合被称为公共耦合。在具有大量公共耦合的结构中,确定究竟是哪个模块给全局变量赋了一个特定的值是十分困难的。
(3) 外部耦合 。一组模块都访问同一全局简单变量而不是同一全局数据结构,而且不是通过参数表传递该全局变量的信息,则称之为外部耦合。
(4) 控制耦合 。一个模块通过接口向另一个模块传递一个控制信号,接受信号的模块根据信号值而进行适当的动作,这种耦合被称为控制耦合。
(5) 标记耦合 。若一个模块 A 通过接口向两个模块 B 和 C 传递一个公共参数,那么称模块 B 和 C 之间存在一个标记耦合。
(6) 数据耦合。模块之间通过参数来传递数据,那么被称为数据耦合。数据耦合是最低的一种耦合形式,系统中一般都存在这种类型的耦合,因为为了完成一些有意义的功能,往往需要将某些模块的输出数据作为另一些模块的输入数据。
(7) 非直接耦合 。两个模块之间没有直接关系,它们之间的联系完全是通过主模块的控制和调用来实现的。
总结:
耦合是影响软件复杂程度和设计质量的一个重要因素,在设计上我们应采用以下原则:如果模块间必须存在耦合,就尽量使用数据耦合,少用控制耦合,限制公共耦合的范围,尽量避免使用内容耦合。
内聚与耦合
内聚标志一个模块内各个元素彼此结合的紧密程度,它是信息隐蔽和局部化概念的自然扩展。内聚是从功能角度来度量模块内的联系,一个好的内聚模块应当恰好做一件事。它描述的是模块内的功能联系。耦合是软件结构中各模块之间相互连接的一种度量,耦合强弱取决于模块间接口的复杂程度、进入或访问一个模块的点以及通过接口的数据。 程序讲究的是低耦合,高内聚。就是同一个模块内的各个元素之间要高度紧密,但是各个模块之间的相互依存度却要不那么紧密。
内聚和耦合是密切相关的,同其他模块存在高耦合的模块意味着低内聚,而高内聚的模块意味着该模块同其他
模块之间是低耦合。在进行软件设计时,应力争做到高内聚,低耦合。
程序的耦合及解耦
我们在开发 中,有些依赖关系是必须的,有些依赖关系可以通过优化代码来解除的。
请看下面的示例代码:
/*_
* 账户的业务层实现类
_/
public class AccountServiceImpl implements IAccountService {
private IAccountDao accountDao = new AccountDaoImpl();
}
上面的代码表示:
业务层调用持久层,并且此时业务层在依赖持久层的接口和实现类。如果此时没有持久层实现类,编译将不能通过。这种编译期依赖关系,应该在我们开发中杜绝。我们需要优化代码解决
再比如:
早期我们的 JDBC 操作,注册驱动时,我们为什么不使用 DriverManager 的 register 方法,而是采用 Class.forName 的方式?
public class JdbcDemo1 {
/*_
* @Version 1.0
* @param args
* @throws Exception
_/
public static void main(String[] args) throws Exception {
//1.注册驱动
//DriverManager.registerDriver(new com.mysql.jdbc.Driver());
Class.forName(“com.mysql.jdbc.Driver”);
//2.获取连接
//3.获取预处理 sql 语句对象
//4.获取结果集
//5.遍历结果集
}
}
原因就是:
我们的类依赖了数据库的具体驱动类(MySQL),如果这时候更换了数据库品牌(比如 Oracle),需要修改源码来重新数据库驱动。这显然不是我们想要的。
解决程序耦合的思路
当是我们讲解 jdbc 时,是通过反射来注册驱动的,代码如下:
Class.forName(“com.mysql.jdbc.Driver”);//此处只是一个字符串此时的好处是,我们的类中不再依赖具体的驱动类,此时就算删除 mysql 的驱动 jar 包,依然可以编译(运行就不要想了,没有驱动不可能运行成功的)。同时,也产生了一个新的问题,mysql 驱动的全限定类名字符串是在 java 类中写死的,一旦要改还是要修改
源码。
解决这个问题也很简单,使用配置文件配置。
工厂模式解耦
在实际开发中我们可以把三层的对象都使用配置文件配置起来,当启动服务器应用加载的时候,让一个类中的方法通过读取配置文件,把这些对象创建出来 并存起来。在接下来的使用的时候,直接拿过来用就好了。那么,这个读取配置文件,创建和获取三层对象的类就是工厂。
控制反转-Inversion Of Control
上面解耦的思路有 2 个问题:
1 、存哪去?
分析:由于我们是很多对象,肯定要找个集合来存。这时候有 Map 和 List 供选择。
到底选 Map 还是 List 就看我们有没有查找需求。有查找需求,选 Map。
所以我们的答案就是
在应用加载时,创建一个 Map,用于存放三层对象。
我们把这个 map 称之为 容器。
2、还是没解释什么是工厂?
工厂就是负责给我们从容器中获取指定对象的类。这时候我们获取对象的方式发生了改变。
原来:
我们在获取对象时,都是采用 new 的方式。是主动的。
现在:
我们获取对象时,同时跟工厂要,有工厂为我们查找或者创建对象。是被动的。
这种被动接收的方式获取对象的思想就是控制反转,它是 spring 框架的核心之一。
明确 ioc 的作用:
削减计算机程序的耦合(解除我们代码中的依赖关系)。
3、spring 中的 IOC

spring 开发包

- docs :Spring 的开发规范和 API
- libs :Spring 的开发的 jar 和源码
- schema :Spring 的配置文件的约束
spring5 版本是用 jdk8 编写的,所以要求我们的 jdk 版本是 8 及以上。
时 同时 tomcat 的版本要求 8.5 及以上。
pom.xml

bean.xml
复制文档的约束到 bean.xml


bean 标签:用于配置让 spring 创建对象,并且存入 ioc 容器之中
id 属性:对象的唯一标识。
class 属性:指定要创建对象的全限定类名
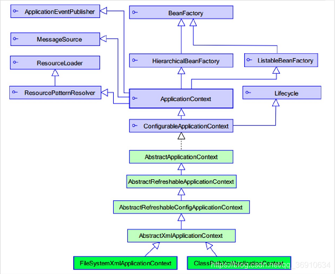
Spring 工厂类的结构图


ApplicationContext 继承 BeanFactory。
BeanFactory :老版本的工厂类(多例对象适用)
BeanFactory:调用 getBean 的时候,才会生成类的实例。
它在构建核心容器时,创建对象采取的策略是采用延迟加载的方式。也就是说,什么时候根据 id 获取对象了,什么时候才真正的创建对象。
ApplicationContext :新版本的工厂类(单例对象适用 采用此接口)
它在构建核心容器时,创建对象采取的策略是采用立即加载的方式。也就是说,只要一读取完配置文件马上就创建配置文件中配置的对象。
- ApplicationContext:加载配置文件的时候,就会将 Spring 管理的类都实例化。
- ApplicationContext 有两个实现类
- ClassPathXmlApplicationContext :加载类路径下的配置文件(更常用)
- FileSystemXmlApplicationContext :加载文件系统下的配置文件
- AnnotationConfigApplicationContext:它是用于读取注解创建容器的
IOC 中 bean 标签和管理对象细节
bean 标签
作用:
用于配置对象让 spring 来创建的。
默认情况下它调用的是类中的无参构造函数。如果没有无参构造函数则不能创建成功。
属性:
id:给对象在容器中提供一个唯一标识。用于获取对象。
class:指定类的全限定类名。用于反射创建对象。默认情况下调用无参构造函数。
scope:指定对象的作用范围。
* singleton :默认值,单例的.
* prototype :多例的.
* request :WEB 项目中,Spring 创建一个 Bean 的对象,将对象存入到 request 域中.
* session :WEB 项目中,Spring 创建一个 Bean 的对象,将对象存入到 session 域中.
* global session :WEB 项目中,应用在 Portlet 环境.如果没有 Portlet 环境那么 globalSession 相当于 session.
init-method:指定类中的初始化方法名称。
destroy-method:指定类中销毁方法名称。
bean 的作用范围和生命周期
单例对象:scope=”singleton”
一个应用只有一个对象的实例。它的作用范围就是整个引用。
生命周期:
对象出生:当应用加载,创建容器时,对象就被创建了。
对象活着:只要容器在,对象一直活着。
对象死亡:当应用卸载,销毁容器时,对象就被销毁了。
多例对象:scope=”prototype”
每次访问对象时,都会重新创建对象实例。
生命周期:
对象出生:当使用对象时,创建新的对象实例。
对象活着:只要对象在使用中,就一直活着。
对象死亡:当对象长时间不用时,被 java 的垃圾回收器回收了。
创建 Bean 的三种方式
<!-- 第一种方式:使用默认构造函数创建。 在spring的配置文件中使用bean标签,配以id和class属性之后,且没有其他属性和标签时。 采用的就是默认构造函数创建bean对象,此时如果类中没有默认构造函数,则对象无法创建。 <bean id="accountService" class="com.itheima.service.impl.AccountServiceImpl"></bean> --> <!-- 第二种方式: 使用普通工厂中的方法创建对象(使用某个类中的方法创建对象,并存入spring容器) <bean id="instanceFactory" class="com.itheima.factory.InstanceFactory"></bean> <bean id="accountService" factory-bean="instanceFactory" factory-method="getAccountService"></bean> --> <!-- 此种方式是: 先把工厂的创建交给 spring 来管理。 然后在使用工厂的 bean 来调用里面的方法 factory-bean 属性:用于指定实例工厂 bean 的 id。 factory-method 属性:用于指定实例工厂中创建对象的方法。 --> <!-- 第三种方式:使用工厂中的静态方法创建对象(使用某个类中的静态方法创建对象,并存入spring容器) <bean id="accountService" class="com.itheima.factory.StaticFactory" factory-method="getAccountService"></bean> --> <!-- 此种方式是: 使用 StaticFactory 类中的静态方法 createAccountService 创建对象,并存入 spring 容器 id 属性:指定 bean 的 id,用于从容器中获取 class 属性:指定静态工厂的全限定类名 factory-method 属性:指定生产对象的静态方法 -->
4、依赖注入(Dependency Injection)
依赖注入:Dependency Injection。它是 spring 框架核心 ioc 的具体实现。
我们的程序在编写时,通过控制反转,把对象的创建交给了 spring,但是代码中不可能出现没有依赖的情况。
ioc 解耦只是降低他们的依赖关系,但不会消除。例如:我们的业务层仍会调用持久层的方法。
那这种业务层和持久层的依赖关系,在使用 spring 之后,就让 spring 来维护了。
简单的说,就是坐等框架把持久层对象传入业务层,而不用我们自己去获取。
构造函数注入
就是使用类中的构造函数,给成员变量赋值。注意,赋值的操作不是我们自己做的,而是通过配置的方式,让 spring 框架来为我们注入

<!--构造函数注入: 使用的标签:constructor-arg 标签出现的位置:bean标签的内部 标签中的属性 type:用于指定要注入的数据的数据类型,该数据类型也是构造函数中某个或某些参数的类型 index:用于指定要注入的数据给构造函数中指定索引位置的参数赋值。索引的位置是从0开始 name:用于指定给构造函数中指定名称的参数赋值 常用的 =============以上三个用于指定给构造函数中哪个参数赋值=============================== value:用于提供基本类型和String类型的数据 ref:用于指定其他的bean类型数据。它指的就是在spring的Ioc核心容器中出现过的bean对象 优势: 在获取bean对象时,注入数据是必须的操作,否则对象无法创建成功。 弊端: 改变了bean对象的实例化方式,使我们在创建对象时,如果用不到这些数据,也必须提供。 -->
<bean id="accountService" class="com.itheima.service.impl.AccountServiceImpl">
<constructor-arg name="name" value="泰斯特"></constructor-arg>
<constructor-arg name="age" value="18"></constructor-arg>
<constructor-arg name="birthday" ref="now"></constructor-arg>
</bean>
<!-- 配置一个日期对象 -->
<bean id="now" class="java.util.Date"></bean>
set 方法注入(常用)
就是在类中提供需要注入成员的 set 方法

<!-- set方法注入 更常用的方式 涉及的标签:property 出现的位置:bean标签的内部 标签的属性 name:用于指定注入时所调用的set方法名称 value:用于提供基本类型和String类型的数据 ref:用于指定其他的bean类型数据。它指的就是在spring的Ioc核心容器中出现过的bean对象 优势: 创建对象时没有明确的限制,可以直接使用默认构造函数 弊端: 如果有某个成员必须有值,则获取对象是有可能set方法没有执行。 -->
<bean id="accountService2" class="com.itheima.service.impl.AccountServiceImpl2">
<property name="name" value="TEST"></property>
<property name="age" value="21"></property>
<property name="birthday" ref="now"></property>
</bean>
注入集合属性(本质还是调用 set 方法)
就是给类中的集合成员传值,它用的也是 set 方法注入的方式,只不过变量的数据类型都是集合。

<!-- 复杂类型的注入/集合类型的注入 用于给List结构集合注入的标签: list array set 用于个Map结构集合注入的标签: map props 结构相同,标签可以互换-->
<bean id="accountService3" class="com.itheima.service.impl.AccountServiceImpl3">
<property name="myStrs">
<set>
<value>AAA</value>
<value>BBB</value>
<value>CCC</value>
</set>
</property>
<property name="myList">
<array>
<value>AAA</value>
<value>BBB</value>
<value>CCC</value>
</array>
</property>
<property name="mySet">
<list>
<value>AAA</value>
<value>BBB</value>
<value>CCC</value>
</list>
</property>
<property name="myMap">
<props>
<prop key="testC">ccc</prop>
<prop key="testD">ddd</prop>
</props>
</property>
<property name="myProps">
<map>
<entry key="testA" value="aaa"></entry>
<entry key="testB">
<value>BBB</value>
</entry>
</map>
</property>
</bean>
源码:https://github.com/DiCaprio17/Spring/tree/master/spring_day01

